The Alteryx Community is a finalist in three 2026 CMX Awards! Help us win Customer Support Community, Most Engaged Community, and User Group Program of the Year - vote now! (it only takes about 2 minutes) before January 9.
ACT NOW: The Alteryx team will be retiring support for Community account recovery and Community email-change requests Early 2026. Make sure to check your account preferences in my.alteryx.com to make sure you have filled out your security questions. Learn more here
Start Free Trial

Weekly Challenges

Solve the challenge, share your solution and summit the ranks of our Community!

Also available in | Français | Português | Español | 日本語
IDEAS WANTED

Want to get involved? We're always looking for ideas and content for Weekly Challenges.

SUBMIT YOUR IDEA

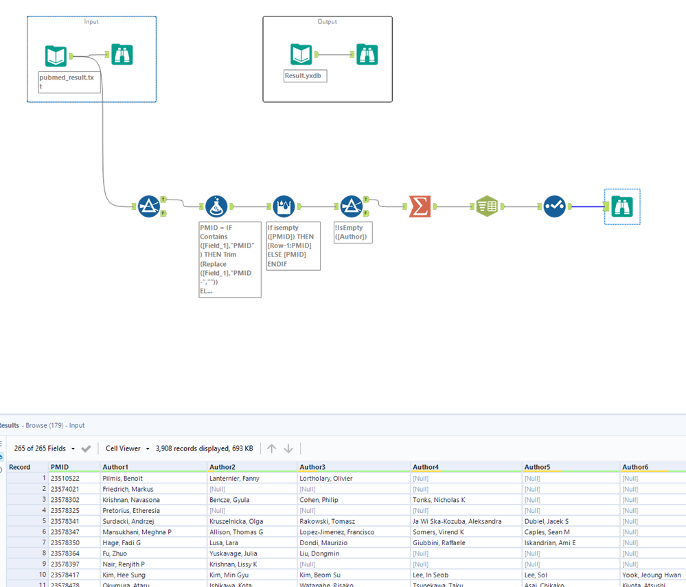
Challenge #36: Data Cleansing Extract Authors

AndreeaS
8 - Asteroid
Spoiler
36.png

 

H_a_n_g_C_h_e_n__x3
8 - Asteroid

Pretty Fun!

GabrielaTudor
8 - Asteroid
Spoiler
Challenge 36.jpg
jon_amanrich
8 - Asteroid

Solution can be found below!

Tejasvi17
8 - Asteroid

Solution

DanielvanLeuzen
9 - Comet
Spoiler
Schermafbeelding 2023-08-11 171025.png

my solution

gawa
16 - Nebula
16 - Nebula

Done

Spoiler
image.png
gawa
16 - Nebula
16 - Nebula

Solution file here

lisahitch95
8 - Asteroid

Here is my solution

DanielG
12 - Quasar

Solved