Want to get involved? We're always looking for ideas and content for Weekly Challenges.
SUBMIT YOUR IDEATough challenge!
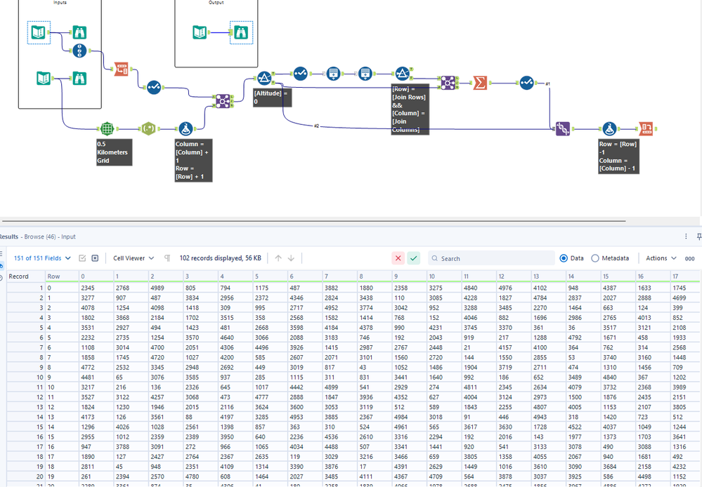
Not sure if I did it right (using formulas to generate nearest neighborhood) but results are correct :)
This was fun to solve - I did the non-spatial way for a little more challenge (well, at least I found it more challenging)
