ACT NOW: The Alteryx team will be retiring support for Community account recovery and Community email-change requests Early 2026. Make sure to check your account preferences in my.alteryx.com to make sure you have filled out your security questions. Learn more here
Start Free Trial

Weekly Challenges

Solve the challenge, share your solution and summit the ranks of our Community!

Also available in | Français | Português | Español | 日本語
IDEAS WANTED

Want to get involved? We're always looking for ideas and content for Weekly Challenges.

SUBMIT YOUR IDEA

Challenge #1: Join to Range

deviseetharaman
11 - Bolide
Spoiler
 
atcodedog05
22 - Nova
22 - Nova

Here is my solution.

 

Happy Analyzing : )

MRod
8 - Asteroid

Use number conversion to initialize and loop through postal range

Spoiler
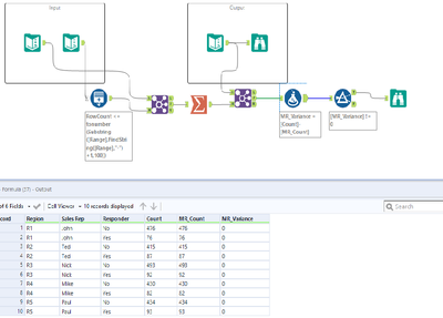
markrod30_1-1589104833942.png

 

iamme012397
8 - Asteroid

😄 😄 😄

praveenskumar
7 - Meteor

One of the possible solution 🙂

 

Thanks

RickB
5 - Atom

Just starting out so I used the formula tool and the IIF formula.  

dorisdoris
5 - Atom

Challenge #1 Solution

get2rash
5 - Atom

It was interesting, got to practice 'Generate-Rows' tool.

SideSweep7
7 - Meteor

Nothing new, please move along 🙂

ak515155
6 - Meteoroid

These are my first steps in understanding Alteryx better.

 

Attached Solution,