The Inspire Pin contest has begun! Win a free pass to Inspire by submitting your design to be made into a real-life pin! Submission details can be found here.
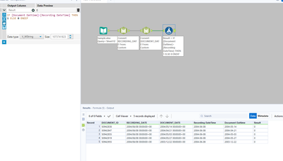
I am trying to find any records (from the sample data attached) with DOCUMENT_DATE after RECORDING_DATE. After converting those two columns to date data type, I created a new column stating "IF [DOCUMENT_DATE]>[RECORDING_DATE] THEN 1 ELSE 0 ENDIF". However, I found no records. Please advise on how I can resolve the issue.
Solved! Go to Solution.
Hey @jly3292014,
First thing is Id make sure your dates are of Date datatype before comparing them like this:
Secondly I'd say that all your Documents dates are before the recording date so all 0's is correct
HTH,
Ira
