Hi all,
I've been trying to search for an answer on this board for my issue, but ones that I felt were close to addressing did not fix.
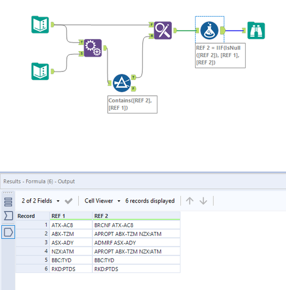
Basically, I'm trying to find a text within one cell, locate it in another cell, and if it is included, to change or append the entire identifier to the original text. Otherwise, keep the original identifier.
Table 1:
| REF 1 | 
| ATX-AC8 | 
| ABX-TZM | 
| ASX-ADY | 
| NZX:ATM | 
| BBC:TYD | 
| RKD:PTDS | 
Table 2:
| REF 2 | 
| BRCNF ATX-AC8 | 
| APROPT ABX-TZM NZX:ATM | 
| ADBCF ASX:ABC | 
| ADMRF ASX-ADY | 
| RKD:PTDS | 
What I would like my end result to be:
| REF 1 | NEW_REF | 
| ATX-AC8 | BRCNF ATX-AC8 | 
| ABX-TZM | APROPT ABX-TZM NZX:ATM | 
| ASX-ADY | ADMRF ASX-ADY | 
| NZX:ATM | APROPT ABX-TZM NZX:ATM | 
| BBC:TYD | BBC:TYD | 
| RKD:PTDS | RKD:PTDS | 
Hope that makes sense, appreciate the help
Solved! Go to Solution.
@snargaluff 
Maybe something like this?
I am using append tool so hope your data is not so huge.
Thank you! I will try this
Wow this is brilliant! I do have a large dataset, but I will try this out anyways!
Happy to help : ) @snargaluff 
Cheers and have a nice day!
 
					
				
				
			
		
