Want to get involved? We're always looking for ideas and content for Weekly Challenges.
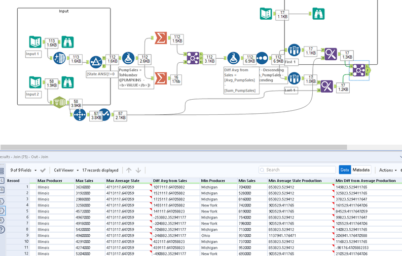
SUBMIT YOUR IDEAIt seems as though Illinois is the Max Producer even when there was a decline in Pumpkin production from certain consecutive years such as 2014 to 2015 where the max numbers went from 7.5 million down to 3.2 million. Additionally, Michigan and New York must not have the right soil or conditions for growing pumpkins because those two were the most reoccurring states for the lowest pumpkins produced.