ACT NOW: The Alteryx team will be retiring support for Community account recovery and Community email-change requests Early 2026. Make sure to check your account preferences in my.alteryx.com to make sure you have filled out your security questions. Learn more here
Start Free Trial

Weekly Challenges

Solve the challenge, share your solution and summit the ranks of our Community!

Also available in | Français | Português | Español | 日本語
IDEAS WANTED

Want to get involved? We're always looking for ideas and content for Weekly Challenges.

SUBMIT YOUR IDEA

Challenge #84: Map Hurricane Harvey's Storm Evolution

mpennington
11 - Bolide

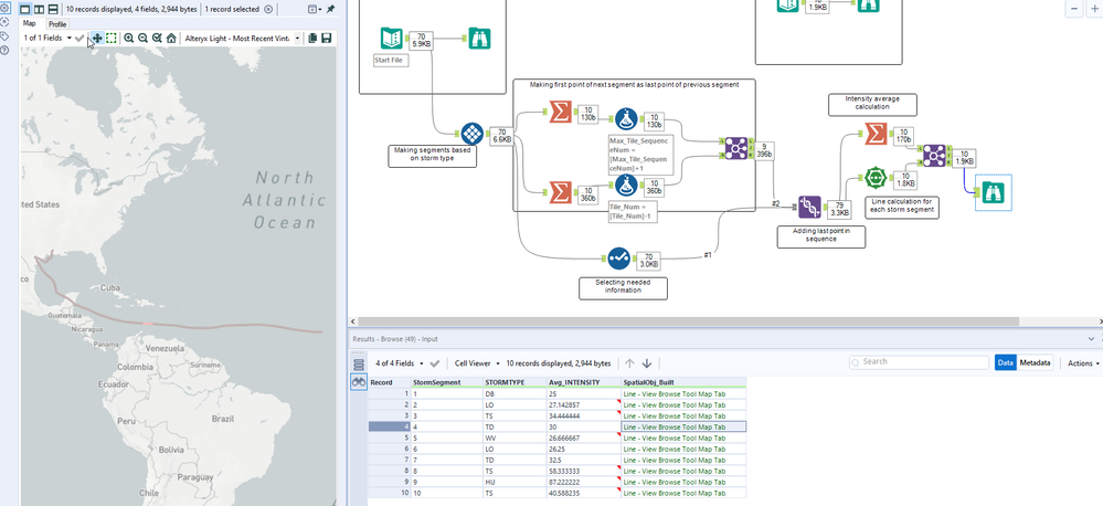
Solution attached. Tricky with the gaps.

 

Spoiler
MP 84.jpg
lewanark
8 - Asteroid
Spoiler
Spoiler: solution_c84.png

Solution attached

thaodinh95
8 - Asteroid

Here is my solution! The average intensity is slightly different than the one given in the solution.

Chantelb
9 - Comet
Spoiler
Chantelbbr_0-1617944297156.png

 

helpfultoaster
Alteryx
Alteryx

Oh Harvey

JoshML
Alteryx
Alteryx
Spoiler
challenge_84_solution.png
ductung2101
7 - Meteor

Attached my solution, a bit workaround without macro creation

Samanthaj_hughes
ACE Emeritus
ACE Emeritus

Loved this and just checked out the solution, I did this without the need of a macro, cannot wait to see what others have done. 🙂

#Alteryxrocks
youngk313
8 - Asteroid

Like others, I first grouped by segments but encountered holes between segments. I had to create duplicate rows whenever there was a change in storm type.

Jonny
11 - Bolide

My solution:

 

Spoiler
Jonny_0-1624634308599.png


Average Intensity slightly different from official solution.

Jonny_1-1624634376054.png