core.noscript.text
Want to get involved? We're always looking for ideas and content for Weekly Challenges.
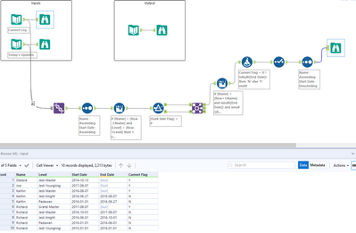
My solution to #80. A fair bit of a trial and error to get the sort right!
Done
Reposting under my new user ID.
I included a specific sort for the Levels: I'm calling it the Jedi Order.
solution attached
My solution :)
Challenge #80
Partial to a bit of star wars so enjoyed this one
My solution: