ACT NOW: The Alteryx team will be retiring support for Community account recovery and Community email-change requests Early 2026. Make sure to check your account preferences in my.alteryx.com to make sure you have filled out your security questions. Learn more here
Start Free Trial

Weekly Challenges

Solve the challenge, share your solution and summit the ranks of our Community!

Also available in | Français | Português | Español | 日本語
IDEAS WANTED

Want to get involved? We're always looking for ideas and content for Weekly Challenges.

SUBMIT YOUR IDEA

Challenge #66: My Wine Problem

geoff_zath
Alteryx
Alteryx
Spoiler

geoff_zath_0-1674505529352.png

 

kristiadiuisan
8 - Asteroid
Spoiler
Alteryx_challenge_66_KU.png
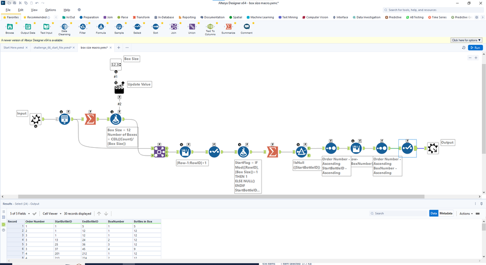
Macro
Alteryx_challenge_66_KU macro.png
leonhekkert
8 - Asteroid

Had much fun with this challenge. :)

 

Spoiler
challenge_66.png
alacoume
9 - Comet

My solution (with a first workflow to check if it works before moving it into an app):

Spoiler
Challenge_66.jpg

Spurs
8 - Asteroid
Spoiler
Spurs_0-1678706650870.png
Spurs_1-1678706663696.png

 

 

CeliaC_Silje
8 - Asteroid

Application:

Spoiler
CeliaC_Silje_0-1679308150115.png

Macro:

Spoiler
CeliaC_Silje_1-1679308176822.png
Hammad_Rashid
11 - Bolide

WeeklyChallenge66.JPG

elaineyuan
8 - Asteroid

I know this challenge required a batch macro, but I used a standard macro. 

Cheers. 🍷

 

Spoiler
challenge_66_macro.png
NicolasSz
11 - Bolide

Nice one ! 

chandler-gjino
Alteryx
Alteryx

attaching my solution