ACT NOW: The Alteryx team will be retiring support for Community account recovery and Community email-change requests Early 2026. Make sure to check your account preferences in my.alteryx.com to make sure you have filled out your security questions. Learn more here
Start Free Trial

Weekly Challenges

Solve the challenge, share your solution and summit the ranks of our Community!

Also available in | Français | Português | Español | 日本語
IDEAS WANTED

Want to get involved? We're always looking for ideas and content for Weekly Challenges.

SUBMIT YOUR IDEA

Challenge #6: Spatial Route

Gopinaath
8 - Asteroid

Here is my solution

annaprosvetova
7 - Meteor

This was a good challenge to refresh spatial tools before the exam, thank you!

 

Spoiler
annaprosvetova_1-1583576977342.png

 

hayley9
8 - Asteroid

Here is my solution. 

jaschirmer
7 - Meteor

Here's my solution, thanks!

alozano
8 - Asteroid

My solution:

 

Spoiler
challenge_6_alozano.jpg
PeterH23
8 - Asteroid

My solution

Spoiler
Challenge#6.png
AlineLeo
5 - Atom
 
Normster
8 - Asteroid

Here's my solution.  This was fairly straightforward.  Surprisingly to me, this was one of the easier ones.  I wrestle with others.

 

Normster

rsomani005
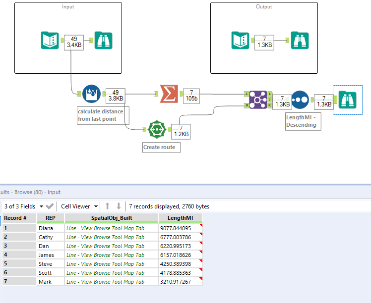
8 - Asteroid

My approach was to first create 2 fields - (a) Source and (b) Destination. In order to do this, I used a multi-row tool to input the trip order 2 right next to trip order 1 and so on and so forth. Then it was easy using the distance tool to calculate the distance

 

Capture.JPG

Ashley2
8 - Asteroid

Number 6 done!

 

Spoiler
Ashley2_1-1584545223901.png