ACT NOW: The Alteryx team will be retiring support for Community account recovery and Community email-change requests Early 2026. Make sure to check your account preferences in my.alteryx.com to make sure you have filled out your security questions. Learn more here
Start Free Trial

Weekly Challenges

Solve the challenge, share your solution and summit the ranks of our Community!

Also available in | Français | Português | Español | 日本語
IDEAS WANTED

Want to get involved? We're always looking for ideas and content for Weekly Challenges.

SUBMIT YOUR IDEA

Challenge #58: An Odd String to Date Conversion

catarina_pimpao
8 - Asteroid
Spoiler
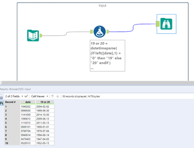
AWC_58.PNG

Single tool solution.

mmccowin
6 - Meteoroid

I find everything that takes custom date formatting to be difficult. I got there though, admittedly with a small amount of help from the solution.

 

image.png

prislam
8 - Asteroid

 

 

Spoiler
challenge 58 pris.png
ddiesel
13 - Pulsar
13 - Pulsar

Solution:

 

Spoiler
Capture.PNG
ipeng
8 - Asteroid

I feel that I did this challenge before.... Is Challenge 46 the same as the one?

nini
8 - Asteroid
 
AJauniskis
8 - Asteroid

I think this is the same as #46

 

Spoiler
workflow.JPG
RolandSchubert
16 - Nebula
16 - Nebula

My solution

AndrewLehm
8 - Asteroid
 
RichoBsJ
11 - Bolide

Hi! Here my solution, it rings a bell haha :)