The Alteryx Community is a finalist in three 2026 CMX Awards! Help us win Customer Support Community, Most Engaged Community, and User Group Program of the Year - vote now! (it only takes about 2 minutes) before January 9.
ACT NOW: The Alteryx team will be retiring support for Community account recovery and Community email-change requests Early 2026. Make sure to check your account preferences in my.alteryx.com to make sure you have filled out your security questions. Learn more here
Start Free Trial

Weekly Challenges

Solve the challenge, share your solution and summit the ranks of our Community!

Also available in | Français | Português | Español | 日本語
IDEAS WANTED

Want to get involved? We're always looking for ideas and content for Weekly Challenges.

SUBMIT YOUR IDEA

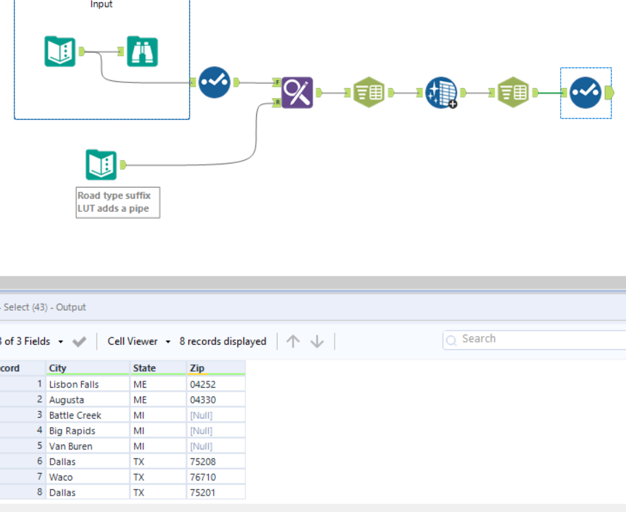
Challenge #54: Data Prep Address Parsing

OwenBData
8 - Asteroid

Solution:

Spoiler
Challenge 54.PNG
bjschwartz3
8 - Asteroid

See attached.

michael_leoni
8 - Asteroid
Spoiler
Please see my solution below. 
Sashikumar
8 - Asteroid

Good

Spoiler
ch54.PNG
kmedici
8 - Asteroid

Solved

joshbennett
11 - Bolide
11 - Bolide

Here is my solution!

 

gguedes1
8 - Asteroid

Hello All,

 

Please review my workflow for challenge 54.

 

gguedes1_0-1606603550117.png

 

Desmond
9 - Comet

My solution

ldean
8 - Asteroid

Hi Please can somebody help me get further in my workflow?  I am stuck after I have parsed the data from text to columns.  I am using the RegEx tool but my regular expression that I have typed in is not working.

 

Any help would be appreciated.

 

Kind regards,

 

Lisa

ldean
8 - Asteroid

This was a very hard challenge. I still need more practice with the RegEx tool, but I did it in the end with lots more steps than other people. Anyway, I did it!