ACT NOW: The Alteryx team will be retiring support for Community account recovery and Community email-change requests Early 2026. Make sure to check your account preferences in my.alteryx.com to make sure you have filled out your security questions. Learn more here
Start Free Trial

Weekly Challenges

Solve the challenge, share your solution and summit the ranks of our Community!

Also available in | Français | Português | Español | 日本語
IDEAS WANTED

Want to get involved? We're always looking for ideas and content for Weekly Challenges.

SUBMIT YOUR IDEA

Challenge #53: Parsing Report Formatted Data

DanielG
12 - Quasar

Solved

shrestha_nitesh
8 - Asteroid
Spoiler
Challenge 53 Screenshot 2023-12-01 115921.png

olga_strubbe
11 - Bolide

A neat challenge, thank you, @GeneR!  It gave me a chance to practice batch macro. 

I built my solution in a similar fashion as the solution provided. 

2023-12-15_14-51-22.png

Rob-Silk
8 - Asteroid

My solution below - really enjoyed the challenge, decided to go as dynamic as I could so used an app and a batch macro:

 

Spoiler
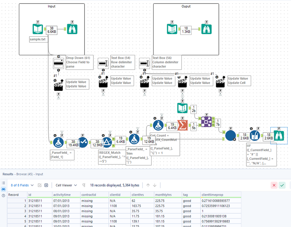
challenge_53a_RS_screencap.PNGchallenge_53b_RS_screencap.PNGchallenge_53c_RS_screencap.PNG
H_a_n_g_C_h_e_n__x3
8 - Asteroid

Did it with a Macro and cheese. Mighta over done it honestly

asultanov
8 - Asteroid
Spoiler
Screenshot 2024-01-31 102638.png
alexnajm
19 - Altair
19 - Altair

Easy enough!

MitchellBliesner
8 - Asteroid

This was a difficult challenge for me. It was good to test my skills. 

Nicole-L
7 - Meteor

Challenge 53

Carolyn
12 - Quasar
12 - Quasar

Complete!

 

Spoiler
2024-03-01_12-40-32.png2024-03-01_12-38-15.png