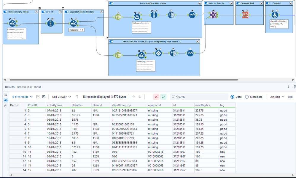
Good Opportunity to think out of the box a bit. Splitting to rows was a good strategy for the headers. Needed the forums to think of a way to do the same thing on the payload. RecordID - Tile Combo did the job after a quick google that makes for a cool solution
