Want to get involved? We're always looking for ideas and content for Weekly Challenges.
SUBMIT YOUR IDEAHere is my take on this challenge.
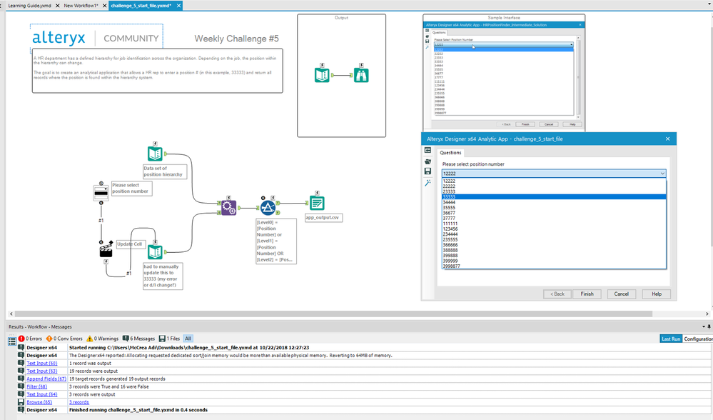
It was fun to make an analytical application
The Workflow
The Analytical App Interface
The Result
Until next week
//Thomas