Want to get involved? We're always looking for ideas and content for Weekly Challenges.
SUBMIT YOUR IDEACompleted.
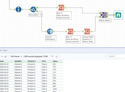
started with a massive if statement...then kept playing to get it right..eventually!
Here is my solution, was bit of a struggle as I am new to Alteryx but figured it out.
