Bring your best ideas to the AI Use Case Contest! Enter to win 40 hours of expert engineering support and bring your vision to life using the powerful combination of Alteryx + AI. Learn more now, or go straight to the submission form.
Start Free Trial

Weekly Challenges

Solve the challenge, share your solution and summit the ranks of our Community!

Also available in | Français | Português | Español | 日本語
IDEAS WANTED

Want to get involved? We're always looking for ideas and content for Weekly Challenges.

SUBMIT YOUR IDEA

Challenge #473: School Supplies Cost How Much?! Part 2

Tofel
9 - Comet
Spoiler
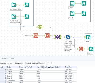
Challenge 473.jpg

Carlyn
8 - Asteroid

My solution

Dishamehra1910
5 - Atom

Good one!

tkemp
7 - Meteor

Cool dataset. Interested to see if there's a part 3 to this challenge! 

jfissel
8 - Asteroid
Spoiler
Challenge_473_jfissel.png
Fluxedo
5 - Atom
Spoiler
SpoilerAlteryx Challenge473.jpg

 

ggruccio
ACE Emeritus
ACE Emeritus

I converted the final results to fixed decimal for a better comparison to the expected answer.

 

Spoiler
Screenshot 2025-04-22 160431.png

 

 

lhartson
7 - Meteor

#HighFiveNoKids

Spoiler
Challenge_473_School Supplies Part 2.png

DaisukeTsuchiya
14 - Magnetar
14 - Magnetar
Spoiler
スクリーンショット 2025-04-23 085710.png
BransonJamesFarley
8 - Asteroid
Spoiler
Challenge 473.png