The Alteryx Community is a finalist in three 2026 CMX Awards! Help us win Customer Support Community, Most Engaged Community, and User Group Program of the Year - vote now! (it only takes about 2 minutes) before January 9.
ACT NOW: The Alteryx team will be retiring support for Community account recovery and Community email-change requests Early 2026. Make sure to check your account preferences in my.alteryx.com to make sure you have filled out your security questions. Learn more here
Start Free Trial

Weekly Challenges

Solve the challenge, share your solution and summit the ranks of our Community!

Also available in | Français | Português | Español | 日本語
IDEAS WANTED

Want to get involved? We're always looking for ideas and content for Weekly Challenges.

SUBMIT YOUR IDEA

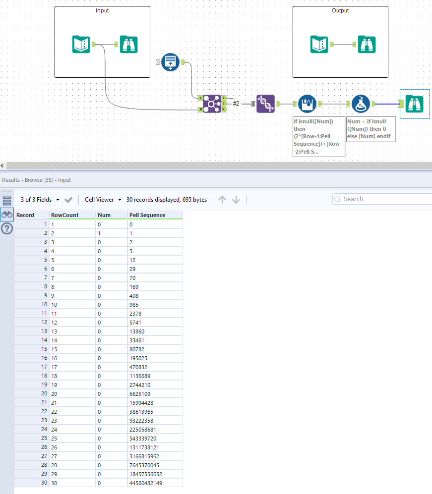
Challenge #463: Let Designer Calculate the Pell Number Sequence!

AaronSmatta
8 - Asteroid

Fun problem

mgaronson
11 - Bolide
Spoiler
Challenge 463 Workflow Pic.png

 Generate rows and multi-row formula are key to solve.

Kilbyflow_Designer
8 - Asteroid

Spoiler Nice Job!!

betterbelieve
5 - Atom

Why do i get an error message "Unknown variance "Row-2:Pell_Sequence". Only for the Row-2 portion of the expression. Thank you.

trizi
7 - Meteor

Thank you!

 

Spoiler
imagem_2025-02-24_111636590.png
myastarling
11 - Bolide

This was a fun challenge! Here's my solution.

I just realized a mistake in my solution (I didn't treat num as a separate field) so I'm reposting now with two solutions, one including the original input, one excluding the original input altogether

ntakeda
12 - Quasar
Spoiler
2025-02-26_11h57_35.png
FilipR
11 - Bolide

Solved.

westlakecjw
8 - Asteroid
Spoiler
 

image.png

Thanks @Bobbyt23 for taking us through this one!

Deborah_Simmonds
8 - Asteroid

2nd great JLL EMEA session by @Bobbyt23 today, with even more useful tips that I'd missed!