Start Free Trial

Weekly Challenges

Solve the challenge, share your solution and summit the ranks of our Community!

Also available in | Français | Português | Español | 日本語
IDEAS WANTED

Want to get involved? We're always looking for ideas and content for Weekly Challenges.

SUBMIT YOUR IDEA

Challenge #46: Formatting a Date from an Integer

tysondunn
7 - Meteor

Might have been a little roundabout but got there in the end

NEWTSMITH
6 - Meteoroid

Novice solution, saw I could've just used a single Formula to do what took me (2) additional tools 

lwolfie
11 - Bolide

Fun practice

Damian_WRO
7 - Meteor
Spoiler
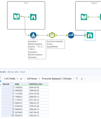
046.JPG
AnushreeS
5 - Atom

Here is my approach to this challenge! 

Tgigs
8 - Asteroid

My solution attached.

 

Used formula tool to replace the beginning 0 or 1 with 19 or 20 and then used date time tool to parse the text into date.

 

Spoiler.PNG

dwstada
11 - Bolide

my solution :)

 

Spoiler
c46.PNG

imanaidielham
7 - Meteor

My Solution

Sai_kavya
7 - Meteor

This is the 7th exercise...

TrinaS
7 - Meteor

Challenge 46 Solution