The Alteryx Community is a finalist in three 2026 CMX Awards! Help us win Customer Support Community, Most Engaged Community, and User Group Program of the Year - vote now! (it only takes about 2 minutes) before January 9.
ACT NOW: The Alteryx team will be retiring support for Community account recovery and Community email-change requests Early 2026. Make sure to check your account preferences in my.alteryx.com to make sure you have filled out your security questions. Learn more here
Start Free Trial

Weekly Challenges

Solve the challenge, share your solution and summit the ranks of our Community!

Also available in | Français | Português | Español | 日本語
IDEAS WANTED

Want to get involved? We're always looking for ideas and content for Weekly Challenges.

SUBMIT YOUR IDEA

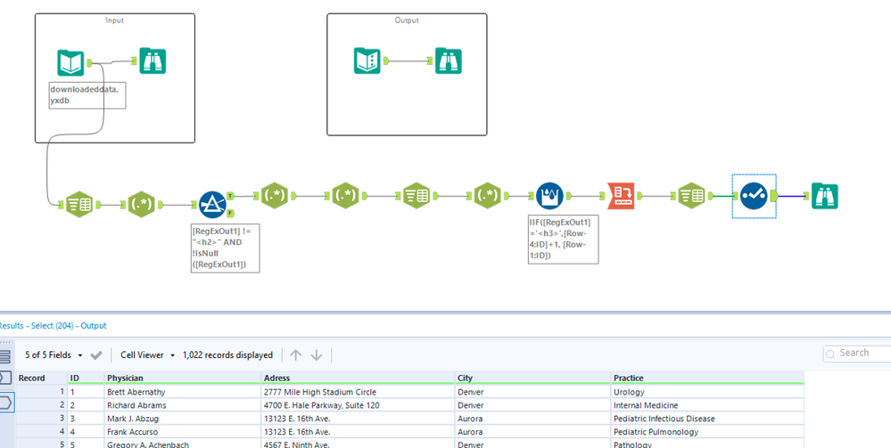
Challenge #40: Parsing a HTML File

LukaszKarpinski
8 - Asteroid

Hi, My solution attached below:

 

Spoiler
Łukasz_0-1600073348282.png

 

anshuverma0912
8 - Asteroid

Hi, Here is my solution. I think a bit longer approach is followed by me. It took some time to get to the output. Definitely I should have more knowledge about Regex Tool. I was not able to understand HTML Tags and the formula used in provided solution so I followed a different approach!!

Qiu
21 - Polaris
21 - Polaris

Had difficult time with Reg. Exp.

Spoiler
en-40.PNG
liamholland
8 - Asteroid

Solution:

Spoiler
Solution.png
Tokimatsu
12 - Quasar

Solved. Only ID 649 is not same as output.

Spoiler
2020-10-15_12h54_46.png

navneetmohit
6 - Meteoroid

I know there are better solutions that this, but this is what I came up with.

greggrimmer1
8 - Asteroid
Spoiler
greggrimmer_0-1603718323351.png

 

WernerE
8 - Asteroid

This was painful at first but after realising there some blank fields in the end result I had to start from scratch to and not simply assume the data is perfect with all all fields having data in them. Lesson learned. Check data first... Lol Was fun though.

A2H
11 - Bolide
Spoiler
Capture d’écran, le 2020-10-27 à 18.11.22.png
alynnreau
8 - Asteroid
Spoiler
alynnreau_0-1604428739735.png

 

Started with the solution as a que then went from there - used more tools than in the solution but accounted for multiple practices or specialties. Definitely easier to know the HTML tags! 🙂