The Alteryx Community is a finalist in three 2026 CMX Awards! Help us win Customer Support Community, Most Engaged Community, and User Group Program of the Year - vote now! (it only takes about 2 minutes) before January 9.
ACT NOW: The Alteryx team will be retiring support for Community account recovery and Community email-change requests Early 2026. Make sure to check your account preferences in my.alteryx.com to make sure you have filled out your security questions. Learn more here
Start Free Trial

Weekly Challenges

Solve the challenge, share your solution and summit the ranks of our Community!

Also available in | Français | Português | Español | 日本語
IDEAS WANTED

Want to get involved? We're always looking for ideas and content for Weekly Challenges.

SUBMIT YOUR IDEA

Challenge #38: Data Blending for Batch Output

jrobiso2
8 - Asteroid

Too simple - I kept looking for "gotcha" things!

mindyzhang99
8 - Asteroid

My Solution

mindyzhang99_1-1679144463979.png

 

Longa
8 - Asteroid

My solution: 

aroumpelaki
8 - Asteroid

Challenge solution.

Treyson
13 - Pulsar
13 - Pulsar

I love training folks on how to use dynamic outputs! This is a great example of that

 

Spoiler
Treyson_0-1679409382956.pngTreyson_1-1679409395883.png

 

 

Treyson Marks
Managing Partner
DCG Analytics
ShaneCole
5 - Atom

Completed...

hang_nguyen_kpmg
8 - Asteroid
Spoiler
hang_nguyen_kpmg_0-1679501358545.png

 

mertshepard
8 - Asteroid

Solution attached.

HardikJani
8 - Asteroid

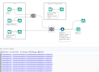
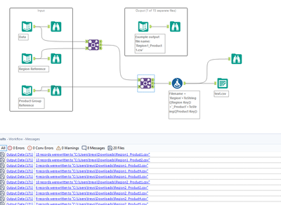
Hi learnt something new trying to solve this problem. I used the find and replace tool to blend data and then used the logic that each combination or region and product will generate a unique code using the key. Used the formula tool to get it. At the end I used the tile tool to sort the data and output data configured to split data in a folder using the file name I created using the formula tool before that. I unchecked the keep field in output to avoid getting it in final output.

JS1989
8 - Asteroid

Solution