Pardon our dust - Alteryx Academy is under construction. Lessons and courses completed on Community from now until January 20th will not be recorded.
Start Free Trial

Weekly Challenges

Solve the challenge, share your solution and summit the ranks of our Community!

Also available in | Français | Português | Español | 日本語
IDEAS WANTED

Want to get involved? We're always looking for ideas and content for Weekly Challenges.

SUBMIT YOUR IDEA

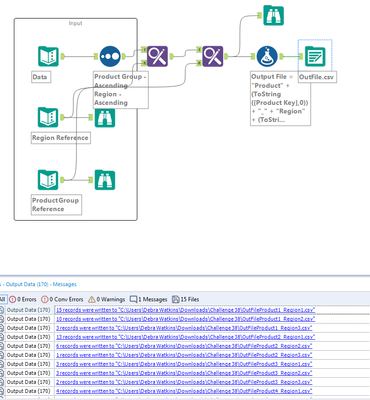
Challenge #38: Data Blending for Batch Output

alexnajm
19 - Altair
19 - Altair

Done!

OwenBData
8 - Asteroid

My submission!

JasonHu
8 - Asteroid

Here is my submission

Spoiler
workflow.png
mmkisaac
8 - Asteroid

My solution

mmkisaac
8 - Asteroid

With attachment this time.

mollyhatch
8 - Asteroid
Spoiler
38 Picture.PNG

jfrg125
8 - Asteroid

Screenshot 2020-10-04 170634.png

Manusree
6 - Meteoroid

Solved!!!

etechman
8 - Asteroid

My solution

Airedelapaz
8 - Asteroid

Airedelapaz_0-1602188194438.png

Airedelapaz_1-1602188225561.png