ACT NOW: The Alteryx team will be retiring support for Community account recovery and Community email-change requests Early 2026. Make sure to check your account preferences in my.alteryx.com to make sure you have filled out your security questions. Learn more here
Start Free Trial

Weekly Challenges

Solve the challenge, share your solution and summit the ranks of our Community!

Also available in | Français | Português | Español | 日本語
IDEAS WANTED

Want to get involved? We're always looking for ideas and content for Weekly Challenges.

SUBMIT YOUR IDEA

Challenge #38: Data Blending for Batch Output

fimler
8 - Asteroid

Here is my solution:

AnthonyPo
5 - Atom

My solution

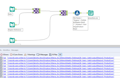
seinchyiwoo
Alteryx Alumni (Retired)

my solution:

 

Spoiler
seinchyiwoo_0-1587359102172.png

 

veronicawei1021
6 - Meteoroid

My solution, created a column for the file name.

rfroese1
6 - Meteoroid

My solution

Sudha8990AI
8 - Asteroid

Interesting Exercise !! Learned more about the Output Tool.

 

Sudha8990AI_0-1587523064405.png

 

 

Zangoly
8 - Asteroid

I definitely struggled with this one i had no clue that you could do what the solution did.

Spoiler
Zangoly_0-1587567149579.png

 

Sylvana
8 - Asteroid

Here is my solution.

AMansour
11 - Bolide

Hi

 

Here's my solution

 

Spoiler
Capture d’écran 2020-04-30 à 00.31.56.png

Cheers

Amr

JunePark
8 - Asteroid
Spoiler
JunePark_0-1588270710920.pngJunePark_1-1588270739103.png