Pardon our dust - Alteryx Academy is under construction. Lessons and courses completed on Community from now until January 20th will not be recorded.
Start Free Trial

Weekly Challenges

Solve the challenge, share your solution and summit the ranks of our Community!

Also available in | Français | Português | Español | 日本語
IDEAS WANTED

Want to get involved? We're always looking for ideas and content for Weekly Challenges.

SUBMIT YOUR IDEA

Challenge #38: Data Blending for Batch Output

dashakir1
8 - Asteroid

Thanks GeneR.

LopamudraPradhan
7 - Meteor
 
mdodrajka
8 - Asteroid

Same solution as most of the others.

 

Spoiler
Challenge_38_Mdodrajka.PNG

PeterH23
8 - Asteroid

My solution

Spoiler
Looks like I didn't need the Sort or the Tile tool. 
Challenge#38 Image.png

 

Jess2
6 - Meteoroid

Here's my solution.

ImranA
8 - Asteroid
Spoiler
ImranA_0-1579780484406.png

 

My productive morning of challenges has come to a happy ending with several new files sat in my downloads folder

ZenonH
8 - Asteroid

Quick solution

Spoiler
Zenon_0-1579788346796.png
mikeprice17
8 - Asteroid

My solution matched the provided solution.

Original_Yodies
8 - Asteroid

 

Spoiler
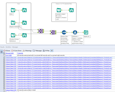
Original_Yodies_0-1580181279196.png

I wish I knew a while ago how easy Alteryx makes writing batch outputs...Just one of all tricks.

 

MadsAdrian
7 - Meteor
Spoiler
wc038.PNG