core.noscript.text
Want to get involved? We're always looking for ideas and content for Weekly Challenges.
My solution :)
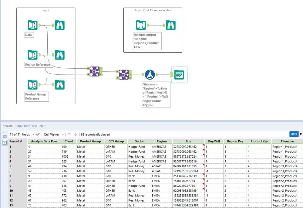
I love batch output - a really useful tool that I learned about 6 months ago, just didn't consider it might exist!
My Solution
Here goes!
This is my contribution to this challenge
Had heaps of fun attempting this challenge!
That was fun, thanks! Solution attached.
I didn't understand what batch output meant. I do now!