ACT NOW: The Alteryx team will be retiring support for Community account recovery and Community email-change requests Early 2026. Make sure to check your account preferences in my.alteryx.com to make sure you have filled out your security questions. Learn more here
Start Free Trial

Weekly Challenges

Solve the challenge, share your solution and summit the ranks of our Community!

Also available in | Français | Português | Español | 日本語
IDEAS WANTED

Want to get involved? We're always looking for ideas and content for Weekly Challenges.

SUBMIT YOUR IDEA

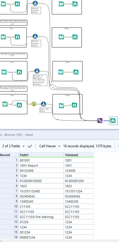
Challenge #35: Data Cleansing Practice

EdwinYakop
7 - Meteor

Interesting exercise especially "ID: If the data value ends with ID, remove the ID"

Jia_Li
7 - Meteor

Here's the solution

ZenonH
8 - Asteroid

Quick use of formula tools

Spoiler
ZHSOL.png
matador2501
7 - Meteor

Solution for this challenge has been attached to this post.

ademinaction
6 - Meteoroid

My solution:

Spoiler
SPOILER
shuchita
5 - Atom
 
rkavanagh006
5 - Atom
Spoiler
#35 Worflow Screenshot .PNG

 

rslopez2
8 - Asteroid

Solutions Attached

sarahjohnson
8 - Asteroid
Spoiler
sarahjohnson_0-1572278634767.png
sarahjohnson_2-1572278681905.png
dsmdavid
11 - Bolide

Can finally attach files, although cannot edit my previous reply