ACT NOW: The Alteryx team will be retiring support for Community account recovery and Community email-change requests Early 2026. Make sure to check your account preferences in my.alteryx.com to make sure you have filled out your security questions. Learn more here
Start Free Trial

Weekly Challenges

Solve the challenge, share your solution and summit the ranks of our Community!

Also available in | Français | Português | Español | 日本語
IDEAS WANTED

Want to get involved? We're always looking for ideas and content for Weekly Challenges.

SUBMIT YOUR IDEA

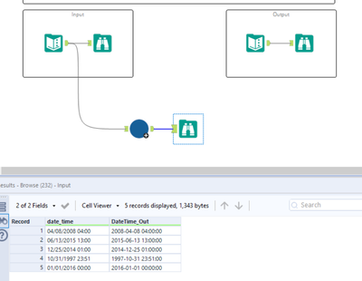
Challenge #34: Date-Time Formatting

Maxine
8 - Asteroid

My solution to Challenge 34

jonathanwillis
8 - Asteroid

Here's my solution

davidhardister
8 - Asteroid

Complete

Michael_McKee
Alteryx Alumni (Retired)

This is a little dated.  The conversion tool now takes care of all this for you.

 

Spoiler
Capture.PNG

EdoardoAversaTIL
8 - Asteroid
Spoiler
EdoAv_0-1642691917034.pngEdoAv_1-1642691973288.png

 

Watermark
12 - Quasar
12 - Quasar
Spoiler
MT Solution 34.png

FrederikE
13 - Pulsar
Spoiler
FrederikE_0-1645626612241.png

 

Robinvm
8 - Asteroid

Solved

TulsiM
7 - Meteor

my solution

MalluShroomer
7 - Meteor

Did I miss something? I got the task done with a single tool.