The Alteryx Community is a finalist in three 2026 CMX Awards! Help us win Customer Support Community, Most Engaged Community, and User Group Program of the Year - vote now! (it only takes about 2 minutes) before January 9.
ACT NOW: The Alteryx team will be retiring support for Community account recovery and Community email-change requests Early 2026. Make sure to check your account preferences in my.alteryx.com to make sure you have filled out your security questions. Learn more here
Start Free Trial

Weekly Challenges

Solve the challenge, share your solution and summit the ranks of our Community!

Also available in | Français | Português | Español | 日本語
IDEAS WANTED

Want to get involved? We're always looking for ideas and content for Weekly Challenges.

SUBMIT YOUR IDEA

Challenge #337: Create a New List from an Existing List

m-wolters
8 - Asteroid

My solution

Adrien_Sourdille
8 - Asteroid
Spoiler
Alt 337.png
MRNuckles
8 - Asteroid

solution

m_v
8 - Asteroid

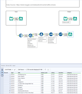
This challenge is confusing. Look at what's supposed to be the answer - the 1970 movie The Land with a duration of 130 min comes before The Cruise with a duration of 66 min, while the 1960 Singapore with the duration of 158 min is placed before Jis Desh Men Ganga Behti Hai of 181 min.

 

Actually getting to the right sort order takes one to uncheck the "use dictionary order" in the sort. Using a string field with numbers as a sort parameter is a bad idea in general, and here it is supposed to lead one to  the "correct" answer.

 

I am disappointed by the quality of this challenge. 

WernerE
8 - Asteroid

My take on this challenge...

Spoiler
337.jpg

himanshu_v_17
8 - Asteroid

here is the solution

syahya
8 - Asteroid
Spoiler
337 Solution.PNG

Towers
11 - Bolide

my solution

alacoume
9 - Comet

My solution:

mertshepard
8 - Asteroid

Solution attached.