Pardon our dust - Alteryx Academy is under construction. Lessons and courses completed on Community from now until January 20th will not be recorded.
Start Free Trial

Weekly Challenges

Solve the challenge, share your solution and summit the ranks of our Community!

Also available in | Français | Português | Español | 日本語
IDEAS WANTED

Want to get involved? We're always looking for ideas and content for Weekly Challenges.

SUBMIT YOUR IDEA

Challenge #313: Base Converter

scoles0617
8 - Asteroid

My solution:

estherb47
15 - Aurora
15 - Aurora

Went with reference shortcuts and avoided macros

 

Spoiler
estherb47_0-1654232787935.png

 

delilah
8 - Asteroid

Get it solved by using a macro-in-macro workflow.

Cheers.

Spoiler
WC2.JPGWC3.JPGWC1.JPG
atcodedog05
22 - Nova
22 - Nova

My take on this

 

Spoiler
atcodedog05_0-1656175307940.png

 

LouisJ
8 - Asteroid

Challenging !

Spoiler
Main workflow :
LouisJ_0-1656329744657.png

Iterative macro :

LouisJ_1-1656329771648.png
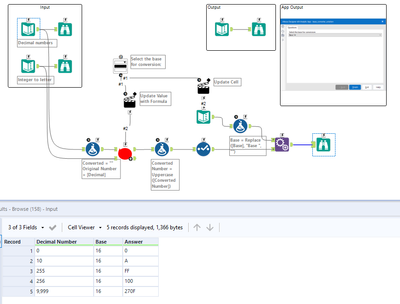
App interface :
LouisJ_2-1656329906871.png

 


 

RWvanLeeuwen
11 - Bolide

Standing on the shoulds or giants, I copied some Python code. Thanks to mits on https://www.geeksforgeeks.org/convert-base-decimal-vice-versa/?ref=lbp

 

It's not a finished Alteryx product but it seems to work

Spoiler
313.png
dsmdavid
11 - Bolide
Spoiler
dsmdavid_0-1656944077527.png

 

Jean-Balteryx
16 - Nebula
16 - Nebula

Here is my workflow ! Went without a macro !

AbhishekDoijad
5 - Atom

Solution using "Generate Rows" and "Multi Row Formula"

 

AbhishekDoijad_0-1658142579766.png

 

paul_houghton
12 - Quasar

Starting a slow catch up push :)

 

Spoiler
the Macro:
Completed Conversion Macro.jpg

and the App workflow

Completed Conversion App.jpg