Want to get involved? We're always looking for ideas and content for Weekly Challenges.
SUBMIT YOUR IDEAFun challenge! I only wonder why we didn't include vision as a superpower? Seems like the ability to shoot lasers out of one's eyes would count as a superpower and not merely a descriptor for their overall measurements. But that's just my crazy take on it. 😄
Cheers!
Phil
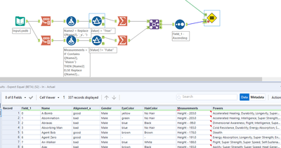
I learned that the Auto ID and Dynamic Select tools are a powerful combo.
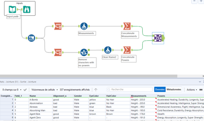
And I couldn't help but take the opportunity to split the data into 3 tables for Tableau development!
@jhaines I'd double check that output again. Vision is considered a measurement in this experiment, so the Dynamic Select tool won't work in this case.
I think I came up with a dynamic solution using...
super fun way to start the week 🙂
