Want to get involved? We're always looking for ideas and content for Weekly Challenges.
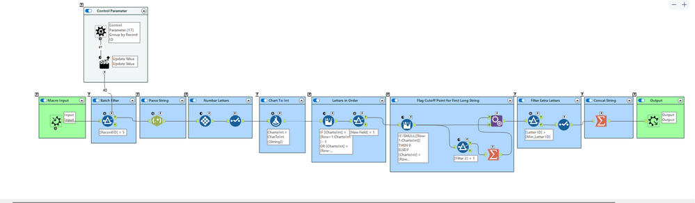
SUBMIT YOUR IDEAWas struggling to get this to work so took it string by string, testing it one at a time. Ended up throwing it in a batch macro as an extra validation step. Don't think my result is super dynamic.