ACT NOW: The Alteryx team will be retiring support for Community account recovery and Community email-change requests Early 2026. Make sure to check your account preferences in my.alteryx.com to make sure you have filled out your security questions. Learn more here
Start Free Trial

Weekly Challenges

Solve the challenge, share your solution and summit the ranks of our Community!

Also available in | Français | Português | Español | 日本語
IDEAS WANTED

Want to get involved? We're always looking for ideas and content for Weekly Challenges.

SUBMIT YOUR IDEA

Challenge #256: Working Fore The Weekend

jferrone
8 - Asteroid

Happy Monday and thank you for providing this week's challenge. I don't think my answer is the most efficient example, but the answer matched. 

 

Spoiler
jferrone_0-1614012283452.png

 

 

LHolmes
9 - Comet

Keeping double eagle eyes out fore the weekend.

 

Spoiler
256 - Solution.PNG
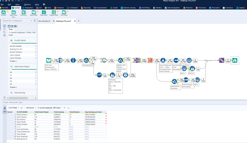
Spalders
8 - Asteroid
Spoiler
Spalders_0-1614016381228.png

 

a bit lazy with the table headers, another "Select" could fix them

RolandSchubert
16 - Nebula
16 - Nebula
Spoiler
256.jpg
abrouwer
8 - Asteroid

Solution attached

BeginnerMindset
8 - Asteroid
Spoiler
BeginnerMindset_0-1614020296475.png

 

apathetichell
20 - Arcturus

Here's my solution!

TomWelgemoed
12 - Quasar

Always find it awkward to deal with a leading year/row. My approach slightly different to some of the others here...not better, just different!

 

Spoiler
Challenge 256.png

 

 

Toons
12 - Quasar

My solution :

 

Spoiler
Toons_0-1614030982105.png

 

PhilipMannering
16 - Nebula
16 - Nebula

Here it is,

 

Spoiler
woofwoof