ACT NOW: The Alteryx team will be retiring support for Community account recovery and Community email-change requests Early 2026. Make sure to check your account preferences in my.alteryx.com to make sure you have filled out your security questions. Learn more here
Start Free Trial

Weekly Challenges

Solve the challenge, share your solution and summit the ranks of our Community!

Also available in | Français | Português | Español | 日本語
IDEAS WANTED

Want to get involved? We're always looking for ideas and content for Weekly Challenges.

SUBMIT YOUR IDEA

Challenge #207: Parsing Video Game Data

Miguel_Espino
Alteryx
Alteryx

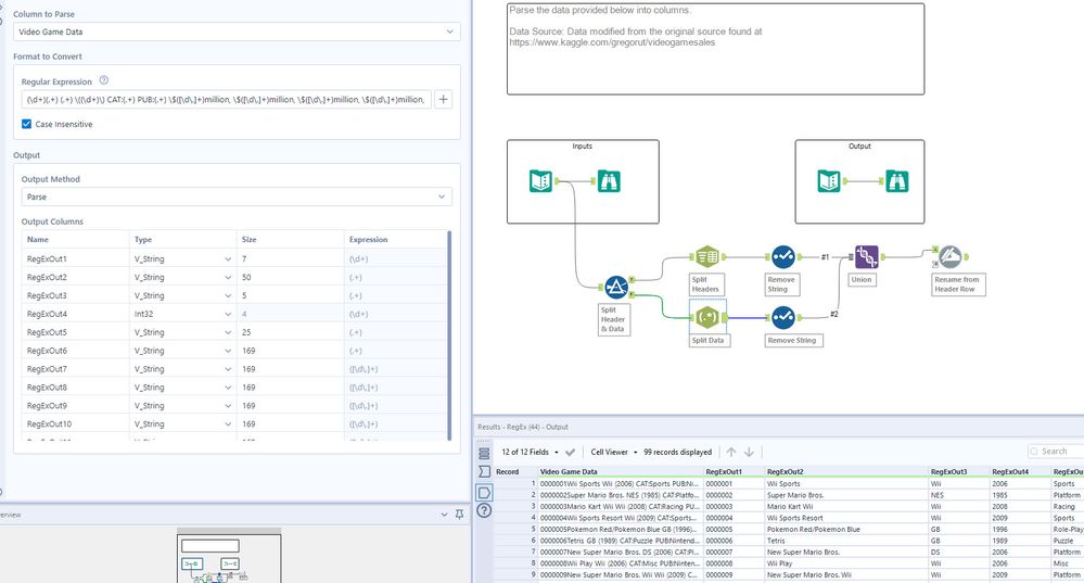
Here's my solution - lots of trial and error using RegEx, but I was able to get there. Huzzah huzzah 😌

scoles0617
8 - Asteroid

My solution:

Bharrison10
8 - Asteroid

Solution

gjunhao96
8 - Asteroid

🎮

mpennington
11 - Bolide

I enjoy any challenge associated with retro gaming. So far.  Always enjoy using the RegEx tool, as well.

 

Spoiler
MP 207.jpg
TonyAndriani
9 - Comet

Reposting under my new user ID.

karlynlarson
8 - Asteroid

karlynlarson_0-1652282965004.png

 

binu_acs
21 - Polaris

solution attached

SkomantasTamulaitis
8 - Asteroid

My solution!

Spoiler
Screenshot 2022-05-20 163815.png
phottovy
13 - Pulsar
13 - Pulsar

Very curious to compare my Regex to more elegant solutions!

 

Spoiler
207.png