ACT NOW: The Alteryx team will be retiring support for Community account recovery and Community email-change requests Early 2026. Make sure to check your account preferences in my.alteryx.com to make sure you have filled out your security questions. Learn more here
Start Free Trial

Weekly Challenges

Solve the challenge, share your solution and summit the ranks of our Community!

Also available in | Français | Português | Español | 日本語
IDEAS WANTED

Want to get involved? We're always looking for ideas and content for Weekly Challenges.

SUBMIT YOUR IDEA

Challenge #198: Beverage Inventory

Sashikumar
8 - Asteroid

Nice Drink Challenge

Spoiler
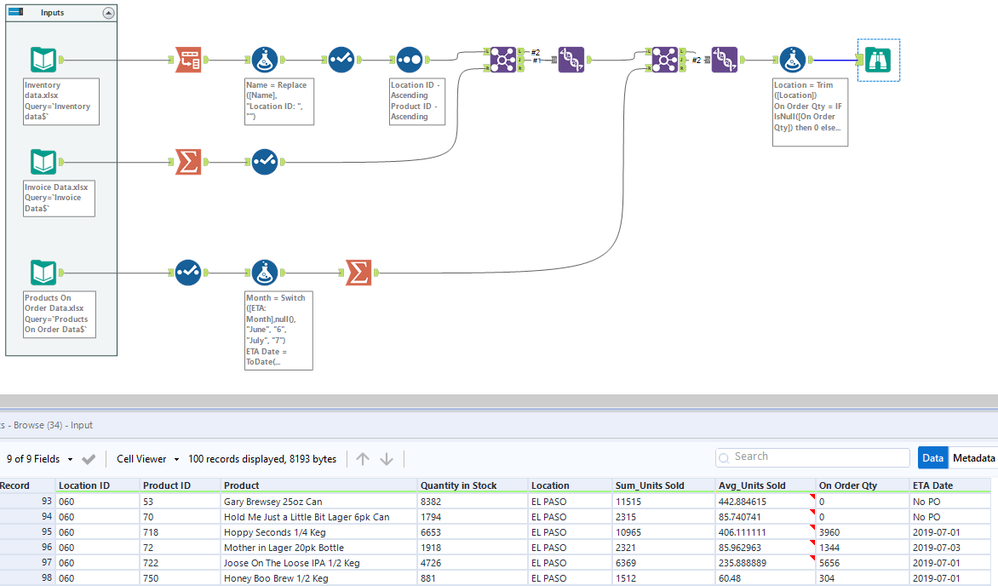
ch198.PNGch198_1.PNG
JamesMA
Alteryx Alumni (Retired)

A fun prep challenge!

 

Spoiler
James Marks Week 198 Image.PNG

 

 

JethroChen
10 - Fireball
Spoiler
challenge_198_jc.PNG
johnemery
11 - Bolide
Spoiler
Capture.PNG
xxreese
8 - Asteroid

Here you go

VizChic
11 - Bolide

Hi Kelly,  I think your attachment is missing? 🙂

xxreese
8 - Asteroid

oops...with attachement

AkimasaKajitani
17 - Castor
17 - Castor

Love Beer!

 

Spoiler
AkimasaKajitani_0-1604623115736.png


I was confused by the original solution.

 

michael_leoni
8 - Asteroid
Spoiler
Please see my solution below. 
WernerE
8 - Asteroid

Thanks, enjoyable as always. 😀