Pardon our dust - Alteryx Academy is under construction. Lessons and courses completed on Community from now until January 20th will not be recorded.
Start Free Trial

Weekly Challenges

Solve the challenge, share your solution and summit the ranks of our Community!

Also available in | Français | Português | Español | 日本語
IDEAS WANTED

Want to get involved? We're always looking for ideas and content for Weekly Challenges.

SUBMIT YOUR IDEA

Challenge #188: Difficult, but not im-parse-able

akravitz
7 - Meteor
Spoiler
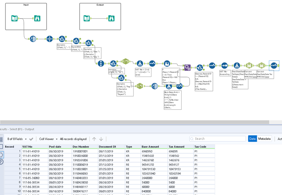
akravitz_0-1633455869001.png

 

slaven13
5 - Atom

Here it goes...

jonathanwillis
8 - Asteroid

Here's my solution

Maxine
8 - Asteroid

My solution to Challenge 188

fvojtesek
8 - Asteroid

My solution.

r_manju02
8 - Asteroid

Here is my solution

dPaliura
6 - Meteoroid

🍻

brandon_bunney
8 - Asteroid

agree with the title of this challenge

Qiu
21 - Polaris
21 - Polaris
Spoiler
Challenge_188.PNG
MHL
7 - Meteor

Done with 8 tools (2 of them are RegEx)