The Alteryx Community is a finalist in three 2026 CMX Awards! Help us win Customer Support Community, Most Engaged Community, and User Group Program of the Year - vote now! (it only takes about 2 minutes) before January 9.
ACT NOW: The Alteryx team will be retiring support for Community account recovery and Community email-change requests Early 2026. Make sure to check your account preferences in my.alteryx.com to make sure you have filled out your security questions. Learn more here
Start Free Trial

Weekly Challenges

Solve the challenge, share your solution and summit the ranks of our Community!

Also available in | Français | Português | Español | 日本語
IDEAS WANTED

Want to get involved? We're always looking for ideas and content for Weekly Challenges.

SUBMIT YOUR IDEA

Challenge #182: Word Sleuthing

etechman
8 - Asteroid

This was a tricky little challenge.  After filtering through the responses I realized two things that needed to happen in order to get the totals to match.  You need to use RegEx and not Text to Columns, and it's case sensitive.  Once I fixed those two things, my totals matched the solution totals.

ReconBen
8 - Asteroid
Spoiler
ReconBen_182.JPG

Samanthaj_hughes
ACE Emeritus
ACE Emeritus

🙂

#Alteryxrocks
AnaisComyn
9 - Comet

Finish ! 

yuryanusa
6 - Meteoroid

Similar results but not exactly the same!

Anshita
8 - Asteroid

Hi!

 

Submitting the solution!!

 

Thanks!

johnrobertmachin
5 - Atom

Challenge Complete

Hopefully ballpark?

Tony_Castillo
10 - Fireball

Warning that this is one of those challenges that has discrepancies between the official solution posted and the solutions calculated by others, as noted in many of the replies posted to date. 1. Many noted previously that the text was updated on the website after the challenge was originally posted. Didn't verify, just noting. 2. The official solution posted includes numbers and "_", which impacts the counts. 

Spoiler
I filtered out all #s and removed the '_'s to keep it to text only. This lowered my sum count and changed the word frequencies from the official solution posted. 

TC_bot_0-1597068344025.png

 

bmcclelland46
10 - Fireball

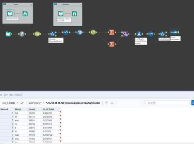
My solution. Is regex the greatest tool of all time?

Spoiler

bmcclelland46_0-1597283903774.png

 

paulfound
11 - Bolide
Spoiler
PaulFound_0-1597911487504.png

This was my second attempt, first attempt, I got different numbers. This fits the bill though.