Want to get involved? We're always looking for ideas and content for Weekly Challenges.
SUBMIT YOUR IDEANice refresh of batch macros.
My solution was perhaps not quite as elegant as the offical solution using the action to update a single text input within the macro, but it got me there.
Did it both with and without the batch macro - hint - if you can run all of them without the batch, you have 99% of the structure of the batch macro
I am also confused about why retention rate would have closed account number as the numerator, but I built my macro as the challenge requested anyway. I found a little issue with the solution's formula for determining the open accounts. It uses [Close Date] > [Start of Month] date as part of the criteria. I think it should be >= instead. If an account is open on 5/30 and closed on 6/1, it should still be considered as open in Jun even if it's a partial day.
The question is what to inside and outside the macro. Anyone have a reasoning that makes sense?
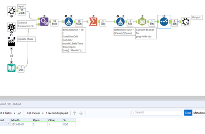
In the event I decided that the macro would take a list of months (not dates) to filter on the control parameter and the open/close data pairs on the input. It returns the #of accounts at the beginning of each month as well as the number of accounts created during the month. I calculate the % in the calling workflow. Here is the macro:
and the workflow: