Want to get involved? We're always looking for ideas and content for Weekly Challenges.
SUBMIT YOUR IDEAThis was actually the first ever challenge I completed by myself (but never uploaded back then!) I'm sure I probably did it very differently back then too.
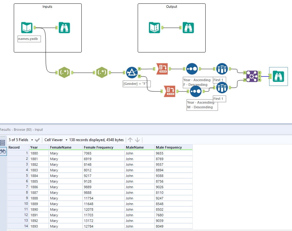
My first attempt at an alteryx challenge .
Done!