Start Free Trial

Weekly Challenges

Solve the challenge, share your solution and summit the ranks of our Community!

Also available in | Français | Português | Español | 日本語
IDEAS WANTED

Want to get involved? We're always looking for ideas and content for Weekly Challenges.

SUBMIT YOUR IDEA

Challenge #10: Date Time Calculations

EdoardoAversaTIL
8 - Asteroid

Challenge complete! 🙂

Spoiler
EdoAv_0-1628173710241.png

 

MatthewBr
Alteryx Alumni (Retired)

Nice way to test my date / time skills and figure out how many seconds in a day and so on....

 

 

VizChic
11 - Bolide

FG Solution AA

JXEC
7 - Meteor

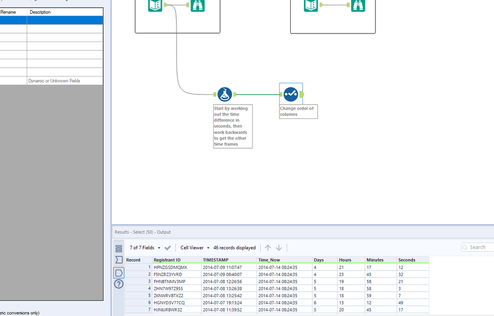
Using a waterfall approach to calculate the values was the right way to go.

 

Here's my solution.

Kevin_VANCAPPEL
10 - Fireball

Hello,

 

  here is my proposal.

 

  Regards

  Kévin V.

nisa_m
7 - Meteor

My solution

AT_AYX
8 - Asteroid

Done in 2021 🙄

brandon_bunney
8 - Asteroid

Attaching solution for challenge 10

SimonEvans
8 - Asteroid
Spoiler
Weekly Challenge 10.PNG
euanwilson
8 - Asteroid
Spoiler
Workflow.PNGResults.PNG