The Alteryx Community is a finalist in three 2026 CMX Awards! Help us win Customer Support Community, Most Engaged Community, and User Group Program of the Year - vote now! (it only takes about 2 minutes) before January 9.
ACT NOW: The Alteryx team will be retiring support for Community account recovery and Community email-change requests Early 2026. Make sure to check your account preferences in my.alteryx.com to make sure you have filled out your security questions. Learn more here
Start Free Trial

Weekly Challenges

Solve the challenge, share your solution and summit the ranks of our Community!

Also available in | Français | Português | Español | 日本語
IDEAS WANTED

Want to get involved? We're always looking for ideas and content for Weekly Challenges.

SUBMIT YOUR IDEA

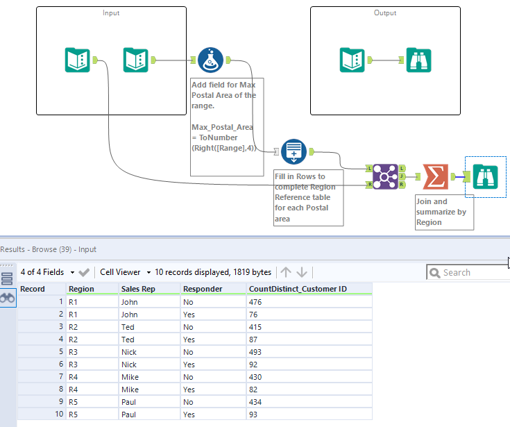
Challenge #1: Join to Range

Vishnu_Sekhar
7 - Meteor

Solution attached

 

 

willdupre
7 - Meteor

As requested by @cgoodman, Challenge #1 complete.

mmenth
11 - Bolide

My solution 🙂

virajdeshpande
7 - Meteor

My first challenge after 3 practice challenges where i did not refer to the solutions for help!

Feeling really accomplished, onwards to more challenges!

 

Capture.PNG

tochy
8 - Asteroid

Challenge 1 Solution Tochy.JPG

 

DavidW
Alteryx Alumni (Retired)
Spoiler
Screenshot.png
David Wilcox
Senior Software Engineer
Alteryx
krishnachitta
5 - Atom

I am new to Alteryx and just started doing my first weekly challenge. Here is my solution.

cody_rush
7 - Meteor
Spoiler
challenge_1.png
lpeder23
6 - Meteoroid

Here's my solution:

Spoiler
week1.PNG
ngrant
5 - Atom

These challenges are a great way to get to know the various tools !.

Neat to see how other people solve as well.  

2 down, many more to go.....

 

 

challenge 1 NG soln.png