Table 1: Work day table and 1 represent working day 0 represent non working day
| Calendar_Date | Work_Day | 
| 1/10/2019 0:00 | 1 | 
| 2/10/2019 0:00 | 1 | 
| 3/10/2019 0:00 | 1 | 
| 4/10/2019 0:00 | 1 | 
| 5/10/2019 0:00 | 0 | 
| 6/10/2019 0:00 | 0 | 
| 7/10/2019 0:00 | 0 | 
| 8/10/2019 0:00 | 1 | 
| 9/10/2019 0:00 | 1 | 
| 10/10/2019 0:00 | 1 | 
| 11/10/2019 0:00 | 1 | 
| 12/10/2019 0:00 | 0 | 
| 13/10/2019 0:00 | 0 | 
| 14/10/2019 0:00 | 1 | 
| 15/10/2019 0:00 | 1 | 
| 16/10/2019 0:00 | 1 | 
| 17/10/2019 0:00 | 1 | 
| 18/10/2019 0:00 | 1 | 
| 19/10/2019 0:00 | 0 | 
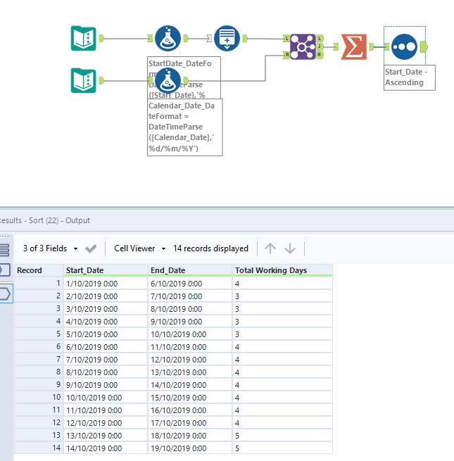
Table 2
I have start date and End date in this table and want to calculate total working days between these dates
| Start_Date | End_Date | Total working Days | 
| 1/10/2019 0:00 | 6/10/2019 0:00 | 4 | 
| 2/10/2019 0:00 | 7/10/2019 0:00 | 3 | 
| 3/10/2019 0:00 | 8/10/2019 0:00 | ? | 
| 4/10/2019 0:00 | 9/10/2019 0:00 | ? | 
| 5/10/2019 0:00 | 10/10/2019 0:00 | ? | 
| 6/10/2019 0:00 | 11/10/2019 0:00 | ? | 
| 7/10/2019 0:00 | 12/10/2019 0:00 | ? | 
| 8/10/2019 0:00 | 13/10/2019 0:00 | ? | 
| 9/10/2019 0:00 | 14/10/2019 0:00 | ? | 
| 10/10/2019 0:00 | 15/10/2019 0:00 | ? | 
| 11/10/2019 0:00 | 16/10/2019 0:00 | ? | 
| 12/10/2019 0:00 | 17/10/2019 0:00 | ? | 
| 13/10/2019 0:00 | 18/10/2019 0:00 | ? | 
| 14/10/2019 0:00 | 19/10/2019 0:00 | ? | 
Solved! Go to Solution.
@jwalantdvyas 
With basic tools we can do something like below.
