Forum

Trouvez des réponses, posez des questions, et partagez votre expertise d’Alteryx.
TIPS de la semaine

Chaque semaine, découvrez de nouvelles astuces et bonnes pratiques pour devenir un expert !

Voir l'index
RÉSOLU

Automatic Input

Mouhcine
Météoroïde

Hello,

on my workflow I have to put 12 files as input (one file per month). For example, for the month of January, I upload the January file, in February I upload the February file (with the January file that is already there), and so on.

 

I'm looking for a solution that allows Alteryx to go to my directory and take the file directly, without me going to do it manually. Is there a method to automate this task? If so, what is this miraculous solution ?

 

In addition, the files generally have the same format, but it is possible that for one month, we will have one more column compared to the last few months, or a column that changes its type (for example, it goes from V_string to V_WString).

 

Thank you in advance for your help.


I didn't put any data because my data is customer data and it's strictly confidential

5 RÉPONSES 5
StephaneP
Alteryx Alumni (Retired)

Hello @Mouhcine ,

 

Here is an article that detail this. + Workflow examples

 

 

Capture.PNG

 

Hope it helps.

Stéphane Portier
Sales Engineer
Alteryx
Mouhcine
Météoroïde

Hello @Stéphane

Thank you for your reply.

I tried to follow your fourth method, but I don't know what I'm doing wrong.
Could you please guide me (I've put my steps below and my workflow + marco as an attachment)

 

 

Etape 1.pngEtape 2.pngEtape 3.pngEtape 4.png

 

I've taken the four data tables from your example.

 

Data FIle.png

StephaneP
Alteryx Alumni (Retired)

Hello @Mouhcine ,

 

Sorry I was sick and wasn't able to answer sooner.

 

There is several small issue in your workflow that I am going to adress with you.

 

But 1st, have you spent time to follow the Macro interactive session ? ( Macros interactive lessons )

As explained Macros are more powerful but also more advanced and for not getting lost for the beginner it is important to understand the concept and menus.

 

The idea is to rebuild as it is my example. And it should work. You can reuse my workflow and change the directory path or only re use my macro.

 

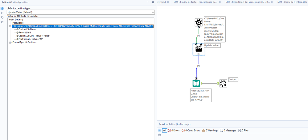
That being said, the 1st error is that in your example you are using an INPUT toot and not a DIRECTORY tool, meaning you are retrieving data and not metadata of your files. So your are not feeding the macro with the right info.
Capture.PNG
The 2nd Error is that you then also need to add the Tab name (in my example "KPI") using a FORMULA tool which is missing in your example.

 

Capture2.PNG 

Here is the formula to add this "KPI" tab name to the path.

3rd issue I see on the screen shot is that the tab Excel does not seems configurate OK as I do not see the KPI tab.
Here is what you have vs what you should have:

 Capture4.PNG

vs my example:

Capture5.PNG

 

4th issue (which is not blocking but more about understanding) is that you input here the path, but this is where you should store the description of your question.
Capture6.PNG

The one that you see when you clic on the macro here:

 

 

Hope it helps.

 

But remember:

  1. I advise you to follow the macro interactive lesson to have the minimum context to understand the logic of macro. It could help you to understand the steps and why we are doing it.
  2. you can re use my own example and macro and just change some parameter. For instance you can change the directory for the one of your computer, change the tab name with the one you have and it would work.

 

Bye

Stéphane Portier
Sales Engineer
Alteryx
Mouhcine
Météoroïde

Hello again @Stéphane,

I hope you're doing much better now.

Thank you for your feedback. I now understand what is wrong. Thanks again for your help 😊

 

I took the macros course given by your colleague Christine Bonthius, and I'm going to follow your link as well

StephaneP
Alteryx Alumni (Retired)

Good news @Mouhcine 

Enjoy Analytics (& Alteryx) 😋

Stéphane Portier
Sales Engineer
Alteryx
Étiquettes