In case you missed the announcement: The Alteryx One Fall Release is here! Learn more about the new features and capabilities here
ACT NOW: The Alteryx team will be retiring support for Community account recovery and Community email-change requests Early 2026. Make sure to check your account preferences in my.alteryx.com to make sure you have filled out your security questions. Learn more here
Start Free Trial

Alteryx Designer Desktop Discussions

Find answers, ask questions, and share expertise about Alteryx Designer Desktop and Intelligence Suite.
SOLVED

Splitting data into columns by ID#

peyton-louden
7 - Meteor

Hi all, 

 

I have a dataset that needs to be split based on ID. The data is grouped by an ID# that I would like split the ID groups then put them on the same row. 

Below is a screenshot of how data is received:

peytonlouden_0-1654804345207.png

 

Below is the desired result:

peytonlouden_1-1654804390831.png

I've also attached the sample data for reference. 

 

I'm thinking it could be solved with some Cross-tab or Transpose tools but I don't have much experience with those tools and have no idea where to start. Any help or guidance would be appreciated.

 

Thanks!

 

4 REPLIES 4
Luke_C
17 - Castor
17 - Castor

Hi @peyton-louden 

 

You could use the make columns tool

 

Luke_C_0-1654805144285.png

 

 

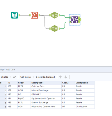
binu_acs
21 - Polaris

@peyton-louden Another way of doing this. @Luke_C nicely done with one tool!!!

 

binuacs_0-1654806003378.png

 

peyton-louden
7 - Meteor

Both solutions worked great. Thanks so much for the quick response!

ddiesel
13 - Pulsar
13 - Pulsar

Wow! @Luke_C I never think of the Make Columns tool. This is brilliant!

Labels
Top Solution Authors