Dynamic excel sheets input
- Subscribe to RSS Feed
- Mark Topic as New
- Mark Topic as Read
- Float this Topic for Current User
- Bookmark
- Subscribe
- Mute
- Printer Friendly Page
- Mark as New
- Bookmark
- Subscribe
- Mute
- Subscribe to RSS Feed
- Permalink
- Notify Moderator
Hi All,
I want to import excel sheets(sheet1,sheet2,sheet3) not excel files, and dont want to combine sheets data in a single output instead want to read all sheets separately example sheet1 as one input sheet2 as another input and so on.I need help urgently, if anyone knows the solution pls rply.
Thanks in Advance
- Labels:
- Help
- Mark as New
- Bookmark
- Subscribe
- Mute
- Subscribe to RSS Feed
- Permalink
- Notify Moderator
Hi @Inactive User ,
Yes, given you want to keep them all separate there would be no benefit in using a dynamic input, you would simply need separate input tools for each sheet.
When you use your input tool and select your Excel file, it will then prompt you for which sheet you want:
You just need to do this for each sheet in the workbook.
I hope this helps,
M.
- Mark as New
- Bookmark
- Subscribe
- Mute
- Subscribe to RSS Feed
- Permalink
- Notify Moderator
Hi @mceleavey,
Thanks for your reply, but i want to read sheets dynamically means sheets name will be different every time.
- Mark as New
- Bookmark
- Subscribe
- Mute
- Subscribe to RSS Feed
- Permalink
- Notify Moderator
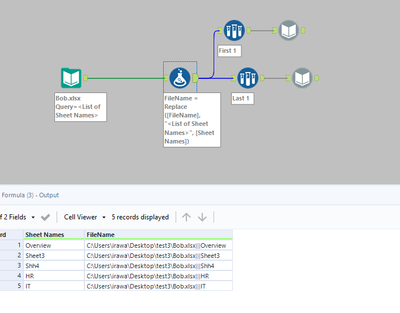
Hey @Inactive User,
If you want to get the sheet names dynamically you can use the input data tool and just import the sheet names:
Then you can use the dynamic sheet names and pass them to separate dynamic inputs:
Any questions or issues please ask :)
HTH!
Ira
- Mark as New
- Bookmark
- Subscribe
- Mute
- Subscribe to RSS Feed
- Permalink
- Notify Moderator
Hi @Inactive User!
Did this work for you?


