Hello,
I'm having an issue where I have no nulls in a column; however, when I summarize (group) by that same column, nulls are created for a few rows. Specifically:
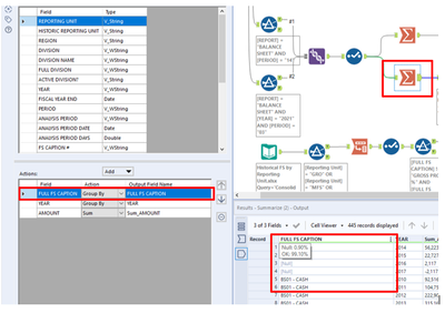
The column after the select shows 100% OK (No Nulls):
But after I group by this column (V_WString), Nulls appear?
Any thoughts?
Thanks,
Jordan Hillin
In the first image you share, prior to the summerize tool, you are only seeing partial results (Alteryx does this to save memory), if you use a browse tool you’ll see all records and there will be NULL values in your data.
Ben
