Hello,
I'm having an issue where I have no nulls in a column; however, when I summarize (group) by that same column, nulls are created for a few rows. Specifically:

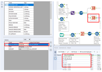
The column after the select shows 100% OK (No Nulls):

But after I group by this column (V_WString), Nulls appear?

Any thoughts?
Thanks,
Jordan Hillin