ACT NOW: The Alteryx team will be retiring support for Community account recovery and Community email-change requests Early 2026. Make sure to check your account preferences in my.alteryx.com to make sure you have filled out your security questions. Learn more here
Start Free Trial

Alteryx Designer Desktop Discussions

Find answers, ask questions, and share expertise about Alteryx Designer Desktop and Intelligence Suite.
SOLVED

RegEx for split strings and numbers

hka
5 - Atom

Hi All,

 

Could you please help to split string as below with RegEx command ?

Much appreciate for the help

 

hka_0-1593299690269.png

 

Thanks,

2 REPLIES 2
EmanueleE
8 - Asteroid

HI hka,

 

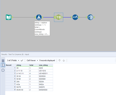
I tried to solve it without Regex. 

regex_no.png

hkanp
6 - Meteoroid

excellent, thank you so much for the help

 

Thanks

 

Labels
Top Solution Authors