Good Morning,
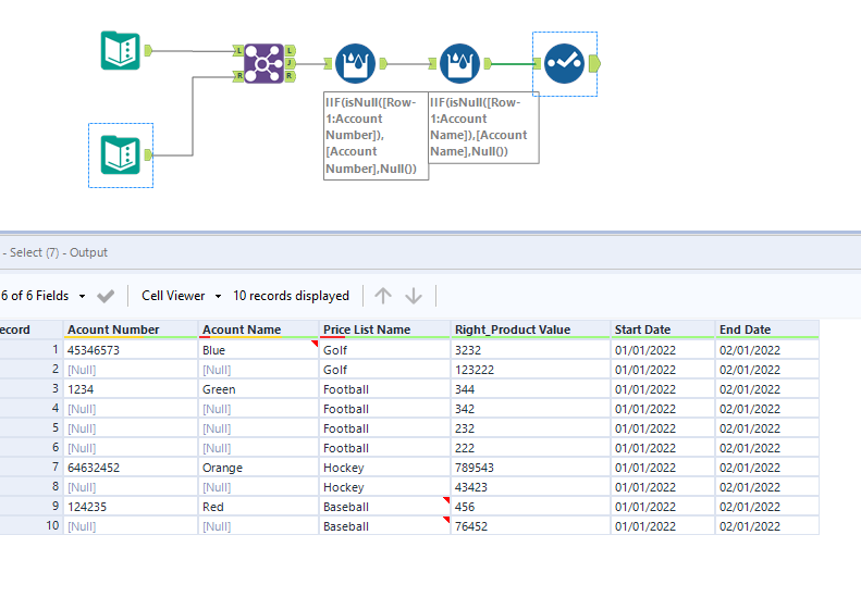
I have a issue where I need to look up one value and return all that match - in the example below I have 1 spreadsheets with customer data (blue) one with Price data (green) and need to return the example in (yellow).
Solved! Go to Solution.
@cablejarrett Have you tried using the join tool by joining the price list name in both the table?
yes. but it just joins those lines. I need to to return allll the matching product values.
how to have match values in one single cell instead of multiple row ex: if Red matches returns with baseball, baseball in column and then 456,76452 in another cell columns
 
					
				
				
			
		
