How to filter for rows with same absolute values in column?
- Subscribe to RSS Feed
- Mark Topic as New
- Mark Topic as Read
- Float this Topic for Current User
- Bookmark
- Subscribe
- Mute
- Printer Friendly Page
- Mark as New
- Bookmark
- Subscribe
- Mute
- Subscribe to RSS Feed
- Permalink
- Notify Moderator
Hi everyone, how would I go about filtering for the data that have the same absolute value in the Amount column grouped by their Account number? For example, the first two rows would meet the criteria because they have the same account number, and their amounts are the same after we get their absolute value. However, for account 3 it wouldn't meet the criteria because both of the values are 300 before any absolute value conversion, Thanks!
Original:
| Account | Amount |
| 1 | 100 |
| 1 | -100 |
| 1 | 200 |
| 2 | 200 |
| 2 | -200 |
| 3 | 300 |
| 3 | 300 |
Desired result:
| Account | Amount |
| 1 | 100 |
| 1 | -100 |
| 2 | 200 |
| 2 | -200 |
Solved! Go to Solution.
- Labels:
- Help
- Preparation
- Transformation
- Mark as New
- Bookmark
- Subscribe
- Mute
- Subscribe to RSS Feed
- Permalink
- Notify Moderator
I thought I understood your question, but your Desired result doesn't seem to match the question.
If you "filter out" data with an opposite sign, for Account 1, wouldn't you be left with only Amount 200 in the Desired result?
And wouldn't you Keep both rows for Account 3, since both amounts are positive?
Chris
- Mark as New
- Bookmark
- Subscribe
- Mute
- Subscribe to RSS Feed
- Permalink
- Notify Moderator
My apologies for the confusing wording, I have updated my description so hope that makes it more clearer!
- Mark as New
- Bookmark
- Subscribe
- Mute
- Subscribe to RSS Feed
- Permalink
- Notify Moderator
Even with your updated wording, is your example Desired result still incorrect?
For Account 1, why would the output contain 100 and -100? It seems like those two records would be filtered out, leaving only the 200 Amount.
- Mark as New
- Bookmark
- Subscribe
- Mute
- Subscribe to RSS Feed
- Permalink
- Notify Moderator
Yep the desired output is still correct, I am looking for the same absolute values after conversion grouped by their Account number. 100 = ABS(-100). For account number 3 it wouldn't meet the criteria because both of the values are 300 before any conversion is being done.
- Mark as New
- Bookmark
- Subscribe
- Mute
- Subscribe to RSS Feed
- Permalink
- Notify Moderator
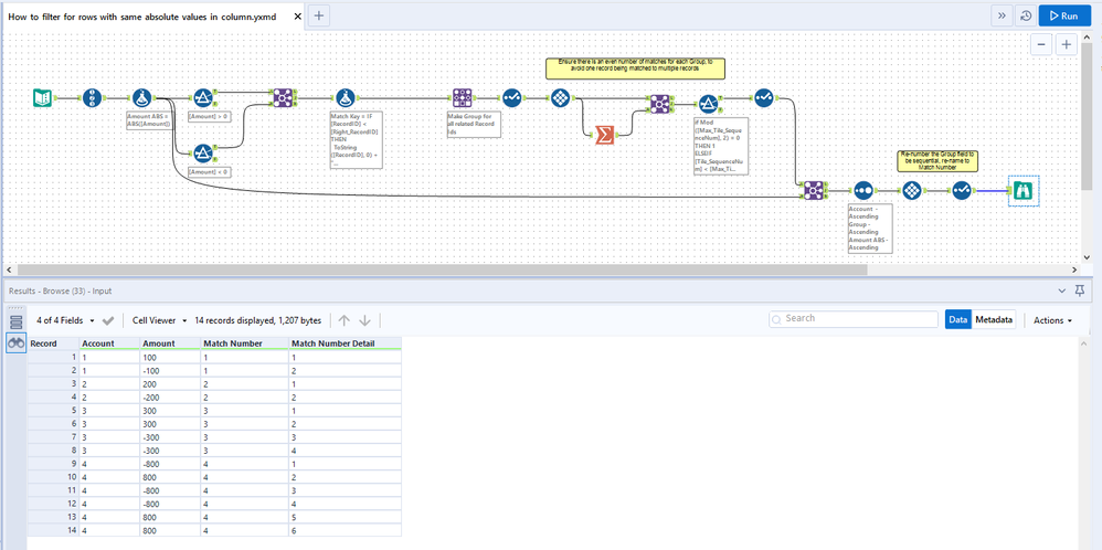
Try the attached workflow. A batch macro would probably be easier, but this could be a good use of the Make Group tool, as long as you eliminate duplicate matches.
I added a few more records to your test input to test for duplicates from the Join.
Chris

