I have a workflow that is parsing HTML tags. At the end, I would need 26 columns and about 400 rows.
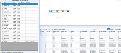
My problem is: I have already parsed the data, and I received a dataset with two columns. One containing the the headers (26 columns that are repeating every 26 rows) and other containing the values (valores).
I would like to convert this column headers to multiple columns (26). And have the column values as the name suggests, as the values of these 26 columns.
I have attached an excel file with the output I'm given right now, which is the one I would like to transpose. (information is public so there is no problem in sharing it). Any help would be appreciated!
Solved! Go to Solution.
Hey @jackersantos,
I think this approach sorts the pivots the data correctly:
If you have any questions on how this works or any issues make sure to ask :)
HTH
Ira
That's it! Thank you very much!
No worries @jackersantos, glad it worked !

